网友评论
您需要 登录账户 后才能发表评论
最新发布
分类管理
#数卡购教程#数卡购功能介绍#数卡购#SHUKAGOU新增分类点击新进行新建分类的设置,注意:一级分类不显示商品内容...
商品管理2026-03-24
商品列表
#数卡购教程#数卡购功能介绍#数卡购#SHUKAGOU添加商品在这里新建商品设置...
商品管理2026-03-24
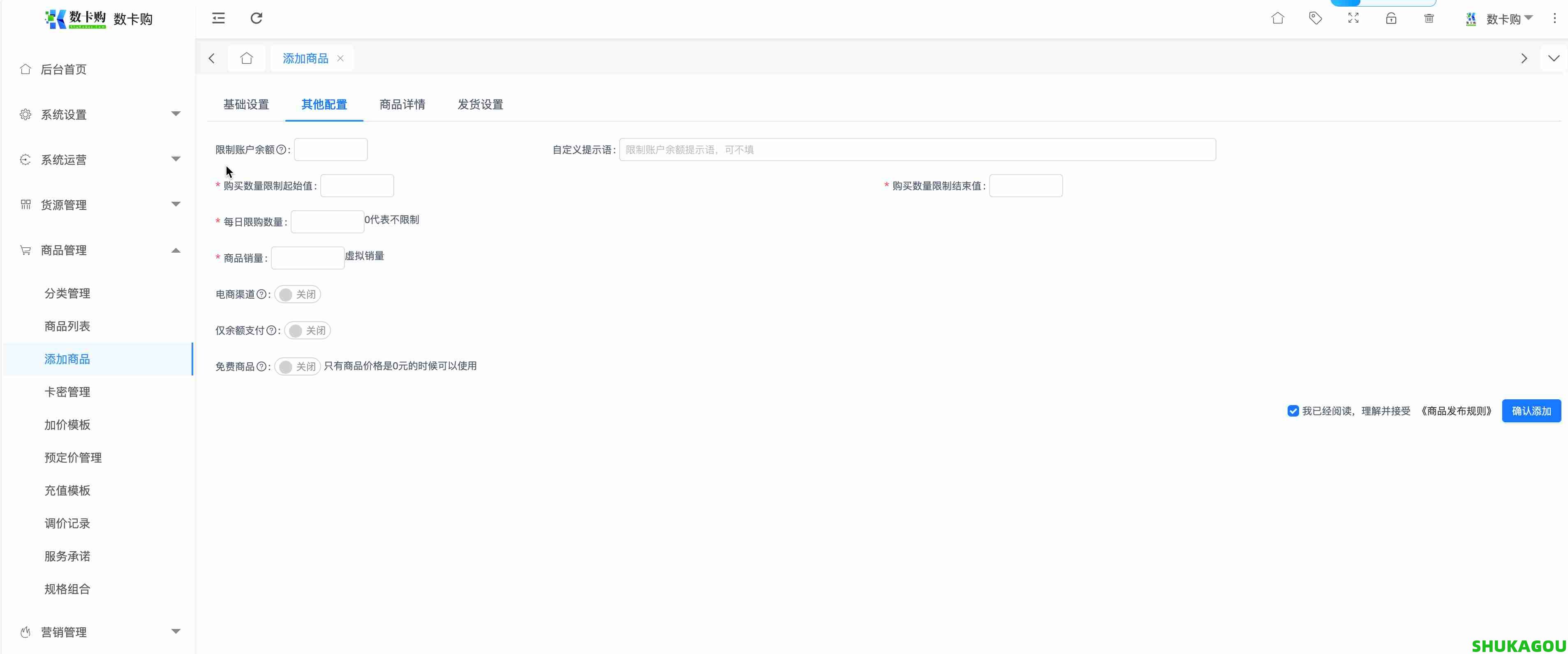
添加商品
#数卡购教程#数卡购功能介绍#数卡购#SHUKAGOU基础设置其他设置...
商品管理2026-03-24
卡密管理
#数卡购教程#数卡购功能介绍#数卡购#SHUKAGOU卡密说明可在此界面导入、查看、删除卡密...
商品管理2026-03-24
加价模板
#数卡购教程#数卡购功能介绍#数卡购#SHUKAGOU商品使用加价模板后,预定价模板将会失效。加模板可在此界面添加新的加价模板...
商品管理2026-03-24
预定价模板
#数卡购教程#数卡购功能介绍#数卡购#SHUKAGOU说明预定价是在批量克隆分类商品时自动调用的加价模板起始值代表商品价格的起点,终点值代表商品价格的终点例如起点值1终点值99.那么此预定价将会在1-99的价格里实现商品加价,如果超出99那么此预定...
商品管理2026-03-24
充值模板
#数卡购教程#数卡购功能介绍#数卡购#SHUKAGOU添加模板可在此界面添加新的模板(实物商品才需要自己建立)...
商品管理2026-03-24
调价记录
#数卡购教程#数卡购功能介绍#数卡购#SHUKAGOU调价记录展示商品最新价格...
商品管理2026-03-24
服务承诺
#数卡购教程#数卡购功能介绍#数卡购#SHUKAGOU预留功能预留功能还没上线...
商品管理2026-03-24
规格组合
#数卡购教程#数卡购功能介绍#数卡购#SHUKAGOU...
商品管理2026-03-24
-
- 最新发布
- 7天热门

数卡购对接亿乐sup系统插件
2026-03-25

数卡购系统如何自助购买授权
2026-03-25

分类管理
2026-03-24

商品列表
2026-03-24

添加商品
2026-03-24



